How to handle pagination with AND/OR filter on a value from another table?
post
,tag
,post_tag
(join table).
I want to support filtering posts by tags, with either an OR/AND filter on the tags.
There could be many posts, so we probably need to paginate.
...what math does the vector index _score use?
How do i do cross subdomain auth in workos and not have the redirect take me to local host
⚠️ IMPORTANT: This channel is for COMMUNITY support
support@convex.dev
Also remember that there are other channels for specific features: Chef, components, Convex auth, etc. If one of those is a better fit for your question/problem, consider posting there before posting here....Convex Dashboard and project down for my account
Trouble importing Password

Cron Recover keeps on running all the time

Within Usage Limit but still Disabled

Error for one deployment but not another
NEXT_PUBLIC_CONVEX_URL
follows the https://<their-deployment-id>.convex.cloud pattern, and their key is their deployment id as well (not a url)....Python Client: Is set_auth() thread-safe for concurrent requests?
Multi users tenant - Issue
Unsafe assignment of an `any` value when working with Agents Component
huge read bandwidth usage

Is Convex a good for for advanced search?
Static code generation <> WorkflowId
@convex-dev/workflow
. Code generation does not work as expected for the vWorkflowId
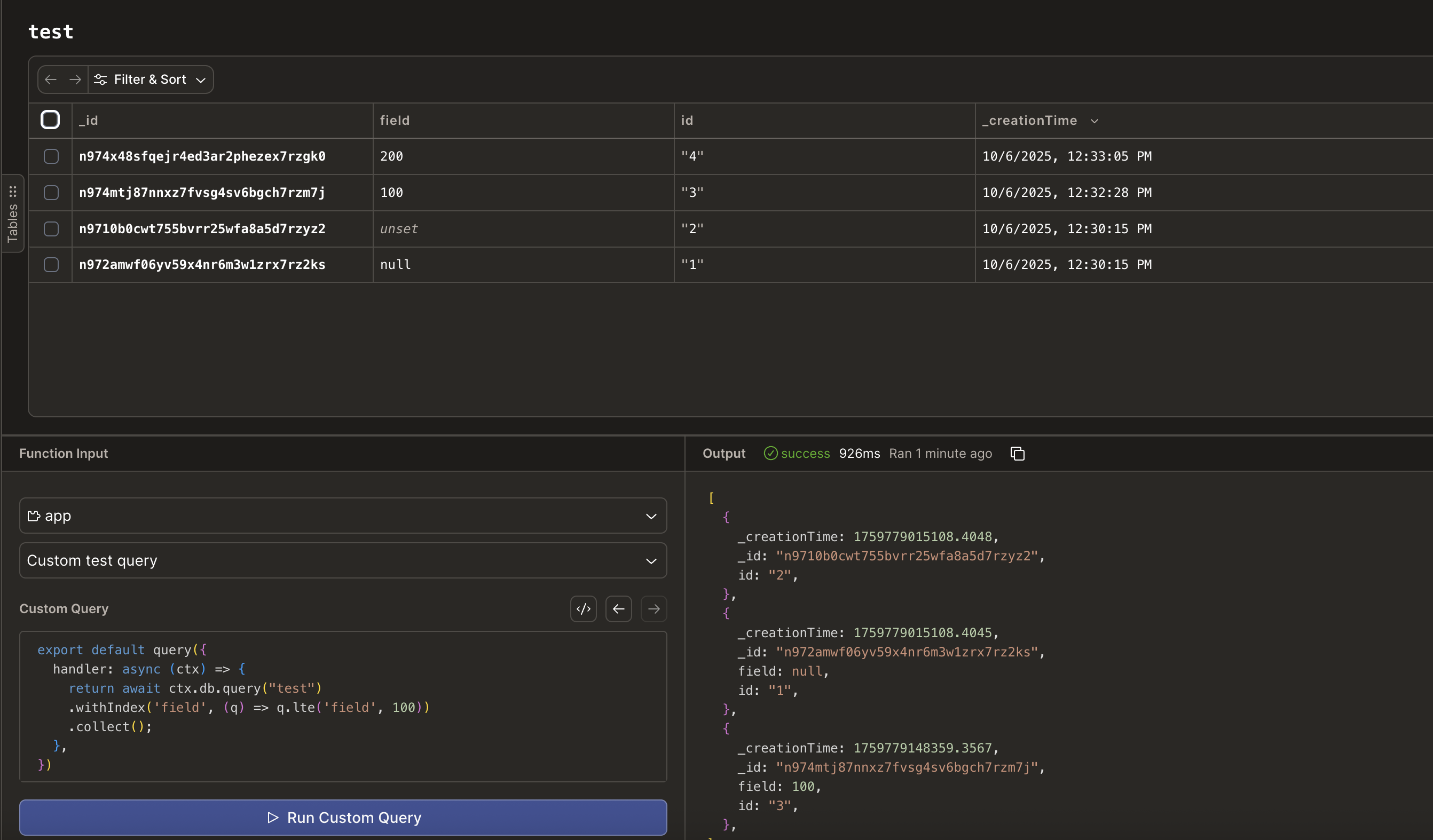
validator. I am typing my schema as follows:...q.lte() query includes records with null or undefined fields, causing inconsistent filter results

How to deploy when using Expo for mobile app?
what is the BEST way to do left-join query like in Convex?
Using image with agents
{type: "image", [...]}
my agent can't retrieve the URL anymore. So in the following calls, it can't perform actions on my image.
I found a solution for it to work but it's to add an other message in my content with the image url (but it's ugly AND, how am I supposed to hide it from the user ?).
That way my agent will have the url for further tool called....